Картови плащания#
Въведение#
При картовите плащания няма физическа размяна на парични средства. Затова те се въвеждат в системата в отделна каса със специфични настройки. Регистрират се с отделен вид плащане, като може да бъде създадена аналитичност както за отчитането по счетоводни сметки, така и за справките по портфейли.
Настройки#
Референтни номенклатури#
Каси
В Номенклатури » Референтни номенклатури » Каси/Работни места се създават отделни каси, които ще използвате за разплащания с карта.
За всяка каса избирате Валута, в която ще регистрирате плащанията.
Безналичните каси се разграничават от останалите чрез конфигуриране на определени параметри за Тип каса, Вид плащане за фискални бонове и Осчетоводяване на касови ордери.
Задължително настройвате касите за картови плащания с тип на касата Безналична. Системата третира по различен начин касовите документи за този тип портфейли и не натрупва наличности.
За Вид плащане на ФУ изберете С карта.
Реквизит Осчетоводяване КО трябва да обзаведете с Фискална сума. При тази настройка системата пренася Сума фискализиране от касовия ордер в стойност на счетоводната статия.
В поле Фискално устройство се отваря падащ списък със серийните номера на всички касови апарати и фискални принтери, които системата е разпознала. Тук може да изберете устройство, от което ще издавате фискални бонове при валидиране на безналично плащане в текущата каса.
Основания за плащане
Основанията за картови плащания се създават в Номенклатури » Референтни номенклатури » Основания за плащане. Те участват при дефиниране на настройки за автоматично осчетоводяване на касови и банкови документи.
В Автоматичен осчетоводител основанията за плащане се обвързват с избраните счетоводни подсметки. Затова е удобно да включите кода на сметката в наименованието им.
Може да създавате множество основания, като всяко отговаря на картови плащания към различна банка. Включете и тази информация в наименованието - напр. 4141-Картови плащания ОББ.
Сметкоплан#
Добавете нови подсметки, които да отговарят на основанията за картови плащания - напр. с/ка 4141 Картови плащания ОББ. В нея ще се отчитат разплащанията с карта чрез ПОС терминал на ОББ.
Автоматичен осчетоводител#
Касови документи
От секция Касови документи в списък Водеща сметка добавете отделен ред с настройка за всяка безналична каса. Попълнете счетоводната сметка, така че да отговаря на картовия терминал за банката - напр. с/ка 4141 Картови плащания ОББ.
В списък Кореспонденции добавете отделен ред с всяко от основанията за плащане с карта по сметка Клиенти - напр. с/ка 4111.
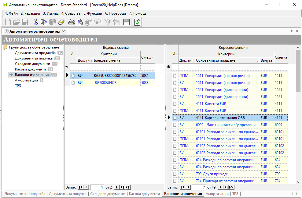
Банкови извлечения
От секция Банкови документи в списък Водеща сметка трябва да имате настройка за всяка банкова сметка, с която оперирате.
Когато водите банковите сметки аналитично, предварително в Сметкоплан се добавят подсметки в гр. 50.
В списък Кореспонденции се добавят отделни редове с всички основани за картови плащания и се дефинира счетоводна подсметка - напр. основание 4141-Картови плащания ОББ се осчетоводява по с/ка 4141.
Dreem POS#
За плащанията с карта през Dreem POS също е необходимо да се дефинират гореописаните настройки в бекофис системата Dreem ERP.
Настройките във фронтофис системата Dreem POS се конфигурират от администратор на Униконт софт.
Регистриране на плащания с карта#
Продажба
Платените с карта продажби се въвеждат в системата със стандартни документи Продажба.
Изберете вид на плащането да бъде С карта.
Приключвате продажбата с генериране на касов документ в избрана безналична каса.
В поле Основание изберете настроеното за случая основание на плащане 4141-Картови плащания ОББ.

Задължително потвърждавате издаване на данъчен документ от Издаване Фактура за продажба / Отчет за продажби.
Останалите опции за свързани документи се маркират спрямо ситуацията.
Касов документ
В генерирания ПКО-Приходен касов ордер има някои особености в следствие направените настройки за касата като безналична.
Сума и Стойност на документа е 0 (нула).
Платената с карта сума е отразена в поле Сума фискализиране.
Така свързаната продажба остава неплатена. Нейният остатък за плащане ще бъде закрит в последствиое. Това става с въвеждането на банково извлечение за постъпилата сума по банкова сметка.
Същевременно вземането по свързаната в ПКО фактура ще се закрие със стойността на Сума фискализиране.
Вземания по данъчни документи се намаляват със сумите от свързаните счетоводни записи за с/ка 411.
В счетоводния документ ПКО вземането от клиент се прехвърля като салдо по с/ка 4141.
Банков документ
На следващ етап в системата въвеждате БИ-Банково извлечение с постъпилите суми от картови плащания.
Използвайте основание за плащане 4141-Картови плащания ОББ. Задължително в поле Свързан документ посочете продажбите, отговарящи на всяка банкова трансакция.
В извлечението не се цитират данъчните документи за продажба. Техните остатъците за плащане са вече закрити с осчетоводяването на ПКО.
Приключете банковия документ с генериране на счетоводен запис. В него се намалява салдото по с/ка 4141.
Счетоводната статия има следния вид:
Свързани статии#
Референтни номенклатури
Сметкоплан
Автоматичен осчетоводител
Касови документи
Банкови документи









